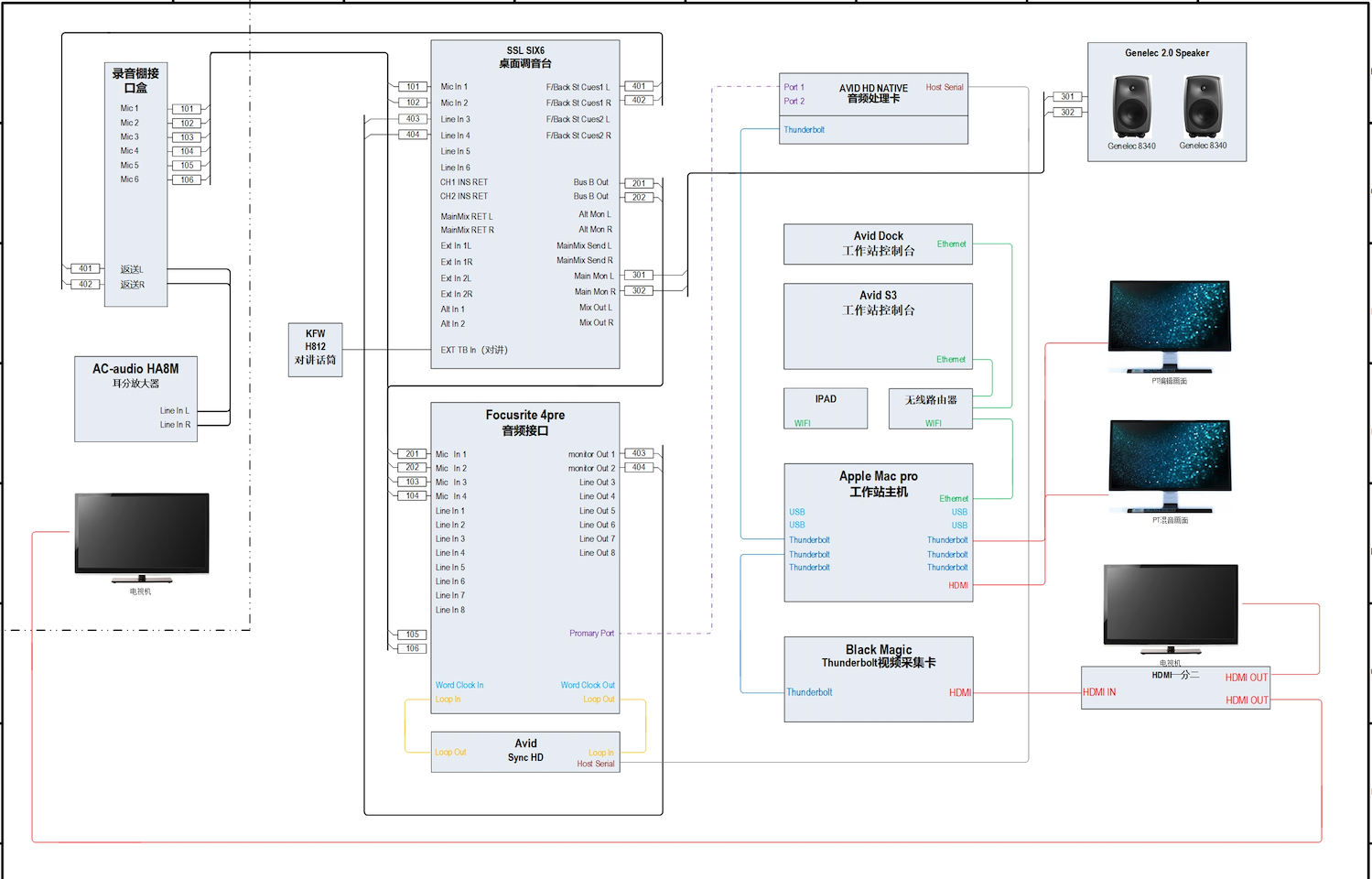
呼伦贝尔电视台录音棚

日期:2021-02-22类型:广播电视